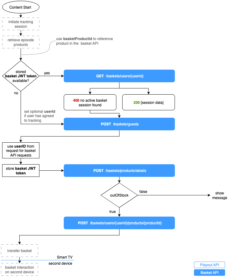
The user basket is identified by a JWT token. The token should be stored in the app to be send with each request to the Basket-API. If no token is present, a new guest basket needs to be created.

Use the basketProductId from the product list to add the product to the basket.
When the user selects a product, it can be added to the basket. The app needs to check if a basket JWT token is stored locally. If not, a new guest basket needs to be created.
If the app has a stored basket JWT token, it should check if the basket still exists.
When the user selects a product, it can be added to the basket. The app needs to check if a basket JWT token is stored locally. If not, a new guest basket needs to be created.
Before adding a product to the basket, the app should fetch the product details to ensure the product is available.
Once the product details are fetched, the product can be added to the basket.
Set the amount of the product to 1 ore more in the request body to add multiple items of the same product. By setting the value to -1, the product will be removed from the basket.