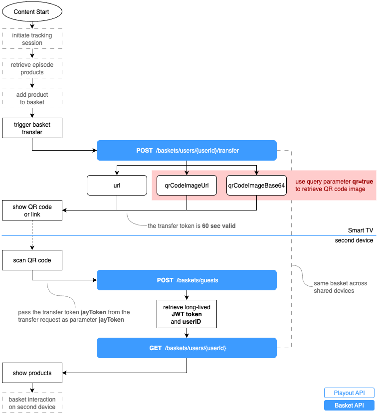
Once the product is added to the basket, the user can transfer the basket to a second device. This is done by creating a QR code that encodes the basket information.

To create a QR code for the basket transfer, the app needs to call the Basket-API with the appropriate parameters.
QR-Code
Set the query parameter qr to true to indicate that a QR code should be generated for the basket transfer.
Loading...
The token generation can be triggered multiple times as long as the basket session is active. Each request will generate a new token and QR code.
Token Expiration
The created token and qr code are valid for 60 seconds. After that, the token expires and needs to be refreshed.